在现代嵌入式系统开发中,特别是汽车电子、航空航天等安全关键领域,代码质量、安全性与可靠性至关重要。Aurix开发环境使用其特有的编译器工具链,这些编译器受到严格的许可证保护,无法通过外部工具直接调用。当尝试使用Parasoft C/C++test独立版通过外部进程调用Aurix cctc编译器时,会触发许可证保护机制,导致操作失败。针对这一技术限制,Parasoft C/C++test提供了独立版和插件版两种部署方案,其中插件版能够与Aurix开发环境深度集成,有效解决编译器调用限制问题,为安全关键系统的代码质量保障提供了可行的技术路径。
>>点击获取Parasoft C/C++test试用
1、安装cpptest插件版
(1)获取安装包
首先你得从Parasoft官方获取对应版本的安装包:

然后解压即可,会得到这样一个目录:

(2)安装
在安装之前,最好先确定下IDE和cpptest版本之间的兼容关系
Step1: 找到安装插件的地方
打开Aurix IDE,然后点击上方的 Help-> Install New Software。

Step2:选择 cpptest进行安装
先点击 Add,再点击 Archive。然后会让用户选择一个文件。

找到解压后的目录下的integration\eclipse下的那个zip包。

选择好之后的状态(如下图),点击Add。

选中目标,然后按照指引一路下一步就好。


Step3:等待安装好,并重启
右下角会出现安装进度,耐心等待。

进度条完成后,会自动弹出重启框,重启就好。

(3)打开cpptest
重启后,点击透视窗设置,按照下图步骤,打开cpptest透视窗。

切换到cpptest透视窗后,上方菜单栏就出现parasoft的选项了。

2、项目导入
直接按照Aurix的方式打开项目就行,在下面的演示中,创建了一个Demo1项目。

3、构建设置
选中项目,打开属性,找到 构建设置。按照下面第二张图设置就好。


4、许可证设置
将机器码发送给Parasoft相关人员,将得到的license填入到xia下方框中,即可完成激活。


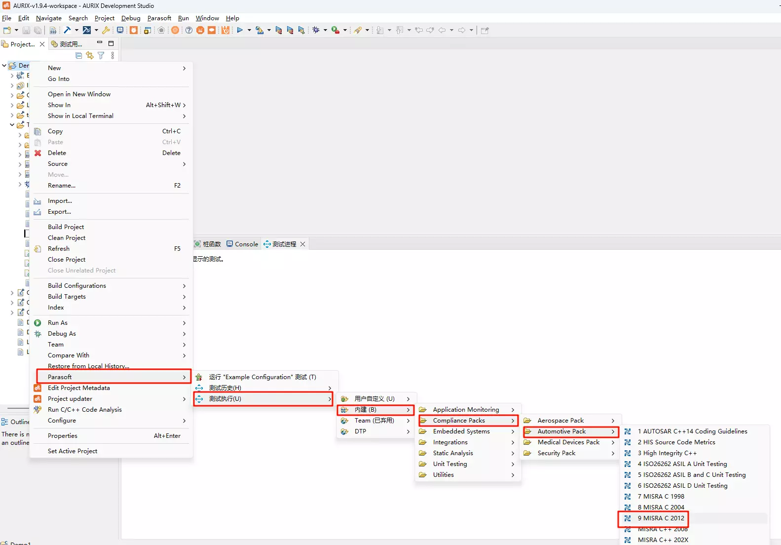
5、静态分析
选中项目,找到parasoft选项,按照下图可以找到对应的测试集进行测试,这里使用的是MISRA C 2012,也可以选择其他需要的测试集。

通过将Parasoft C/C++test插件版集成到Aurix开发环境中,开发团队不仅有效规避了专用编译器的调用限制,更在其熟悉的IDE内部建立了一套自动化的代码质量保障体系。这一集成方案确保从项目初始阶段就能严格执行MISRA C等编程规范,显著提升了代码的健壮性与安全性。随着项目推进,团队可进一步发挥C/C++test在单元测试、覆盖率分析及持续集成等方面的综合能力,构建完整的质量管控流程,为开发符合功能安全标准的Aurix嵌入式应用程序提供持续可靠的技术支撑。
关于慧都
慧都是一家行业数字化解决方案公司,专注于软件、石油与工业领域,以深入的业务理解和行业经验,帮助企业实现智能化转型与持续竞争优势。在软件工程领域,我们提供开发控件、研发管理、代码开发、部署运维等软件开发全链路所需的产品,提供正版授权采购、技术选型、个性化维保等服务,帮助客户实现技术合规、降本增效与风险可控。
慧都科技作为Parasoft公司在中国区的官方授权合作伙伴,为国内企业提供Parasoft C/C++test产品的正版授权、定制化部署与全生命周期技术支持与服务。我们致力于助力客户精准贯彻功能安全标准、全面提升软件开发效率、有效管控项目风险,最终构建符合国际标准的高质量软件体系。
023-68661681
返回
发表评论